释放双眼,带上耳机,听听看~!
这几天准备给一个小哥录制视频的时候发现的这个Bug,服务器上安装的软件版本为Ansys2024R1,CFturbo2023R2,前面也少有用到他俩的组合。用的时候就发现Bug了。
问题1:Ansys2024R1联合CFturboR2.3后在Workbench内无法打开CFturbo,也就是模块可以正常拖入,但是CFturbo不响应,软件界面无法唤起。降低CFturbo软件版本至CFturbo_2023.2.0.99版本后解决该问题,软件可以唤醒。
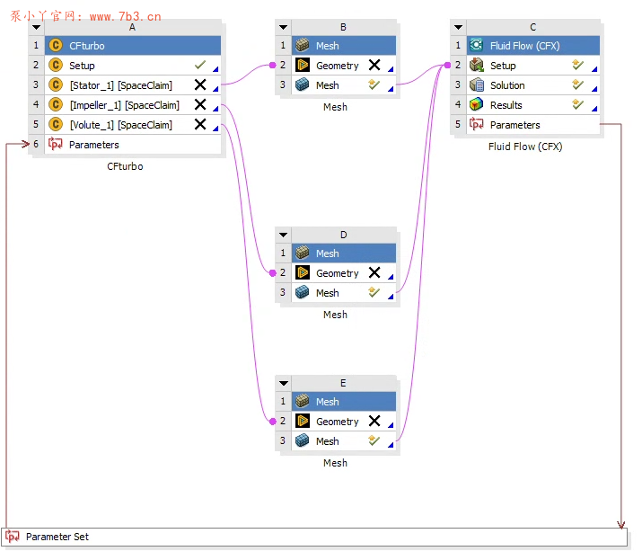
问题2:Ansys2024R1联合CFturbo_2023.2.0.99版本无法更新设计参数,包括保存设置完成后的Workbench项目重新打开后CFturbo模块也会出错,具体见下图:

可以看到CFturbo设计的叶轮、导叶、蜗壳等组件全部失效,CFturbo主模块无法打开。

看报错跟几何模型格式有关,所以在WB中切换.stp到.scdoc的功能,测试开与不开都会报错。

为了解决这个问题,只能把CFturbo版本进一步降低,最终CFturbo2022.1.1不负众望,参数化能跑起来了。原来用的都是低版本的Ansys,可能高版本还是存在一些兼容性问题。
声明:本站所有文章,如无特殊说明或标注,均为本站原创发布。任何个人或组织,在未征得本站同意时,禁止复制、盗用、采集、发布本站内容到任何网站、书籍等各类媒体平台。如若本站内容侵犯了原著者的合法权益,可联系我们进行处理,邮箱admin@7b3.cn。





您好请问我一设置新的参数更新后就显示这个怎么解决呢😭
我是用Ansys2024R1跟CFturbo2022.1.1。安装了对应插件,提示dismatch,请问下这个怎么解决呢,谢谢。workbench中无法唤起cfturbo。
可更新至cfturbo2025.2版本,已解决无法关联workbench的问题😂
还是使用ansys 2024r1跟cfturbo 2022 1.1,跟你这个配置一样。可以打开,也可以传参数。但是重新打开workbench就显示模型参数丢失,跟你这个提示一样。真的服了。