前两天我们安装测试了最新的CFturbo2025R1.2版本,该版本增加了不少实用新功能,比如增加了视图定位、蜗壳壁面加厚、增加输出参数、双蜗壳隔板倾角可定义、可设计Dh为0的叶轮等等,同时优化了叶片间面积变化等细节问题,从功能来看属实值得更新至该版本。但是经过这2天的测试和各位大佬的使用反馈,该版本在与Ansys的关联方面兼容性不好,无法传递数据,具体如下:
当我们像往常一样,在Workbench中打开CFturbo并设置一个项目,想将CFturbo中的设计倒入Workbench并做参数化仿真时,你会发现熟悉的配方变了,关闭CFturbo后设计结果并未如约进入Workbench,且点击Update后项目模块会报错,大致意思是无写入权限。
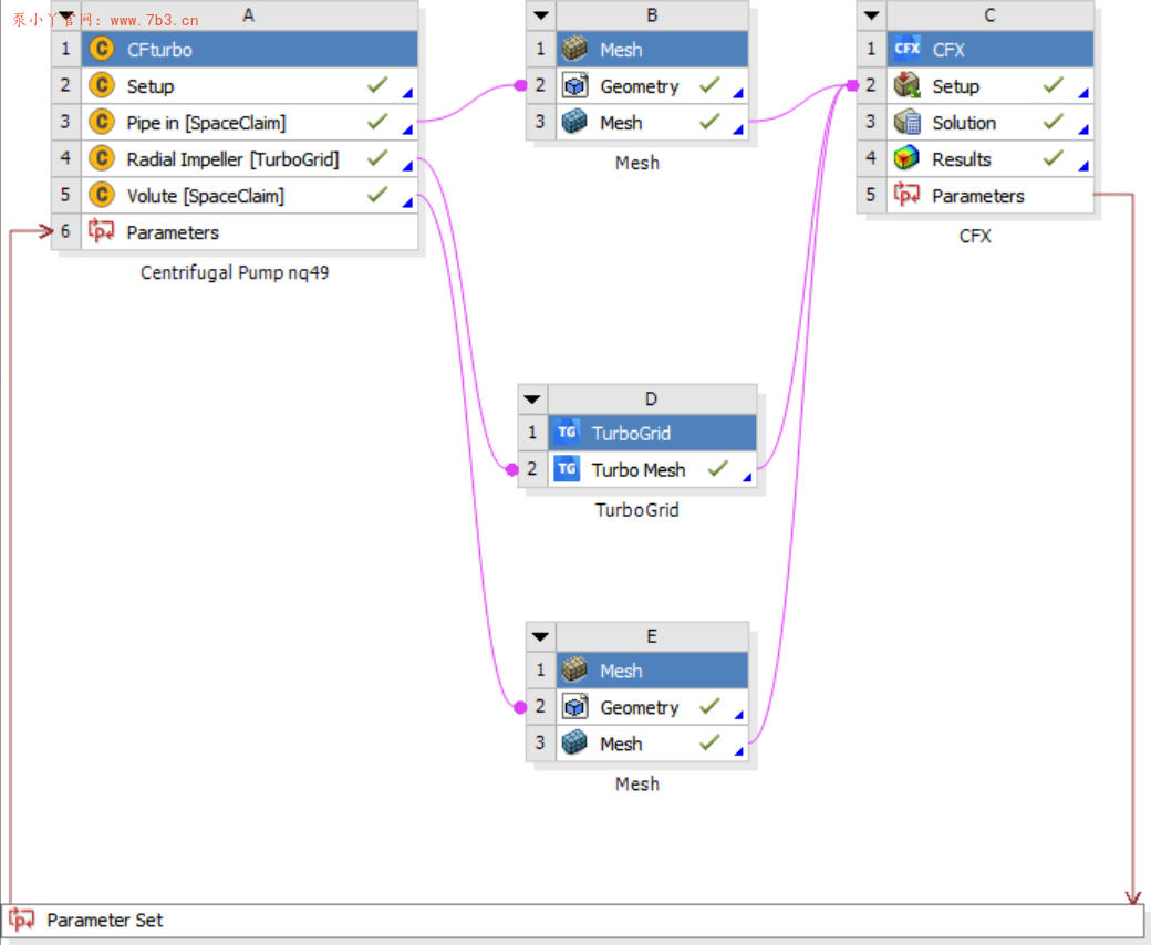
低版本关联Workbench流程演示:

CFturbo2025关联Workbench演示:

提示“Update failed for the Setup component in CFturbo. User OnUpdate Callback Error:对路径的访问被拒绝”,路径无访问权限,起初以为是C盘无法使用,将项目保存至其他盘符也报此错误,所以这不是文件夹的问题。
根据该错误,我尝试将CFturbo设置为默认以管理员方式运行,这样设置后单独打开CFturbo软件可以,在Workbench中却无法唤起CFturbo软件了,也尝试调整CFturbo兼容性运行方式,当然也尝试用低版本的关联插件,均未解决该问题。目前来看应该是开心版的Bug,暂时没有好办法来解决此问题
经过测试,该版本的CFturbo与Ansys2021R1、Ansys2024R1、Ansys2025R1均不兼容,都存在无法将参数及模型数据传递至Workbench的问题。
结论
对于近期网络出现的CFturbo2025R1.2版本,不要用于生产环境,不要用于参数化关联设计仿真等。建议有参数化仿真需求的仍旧使用CFturbo2021或者CFturbo2023版本,对蜗壳加厚等功能有刚需的朋友可以单独设备安装新版本。(CFturbo不可多版本共存,尤其在2023以后许可需要RLM_SERVE)





厉害,学习了