释放双眼,带上耳机,听听看~!
更新于2024.04.13晚23:33
从即日起该套课程不再在网页提供播放学习,统一修改为客户端播放。新用户正常下单即可,购买后请联系作者微信(账号pump7b3)获取视频播放文件!

已经购买本课程的同学,也请联系小丫微信获取客户端继续学习!
由此给大家造成的不便,敬请谅解。
在最近一段时间内都可以联系小丫,记得提供网站的ID或者联系方式(手机号)哈。
本课程已获甘肃版权局登记,登记号:甘作登字-2024-V-00034521 感谢讯飞知产的律师!


2024.04.15更新课程公告:
更新第22讲:SCDM压水室外壳建模
为这么会有这一讲的内容呢?CFturbo目前已经可以为叶轮、导叶等设计实体部分(外壳)了,但是对于压水室而言(不论是泵还是风机)都不能设计外壳,这将导致我们在设计完压水室的水体部分后,需要手动去建模外壳体得到最终的泵体,这就是我们今天这一讲的内容:
CFturbo导出的水体如下图所示:

进过SCDM的外形设计后,泵体如下图所示:


网站已全面支持电子发票开具,购买课程或赞助网站后请在下面链接自助申请发票即可:
另外请各位注意查看本文第11.7条,下单则默认表示您接收该条款,否则由此造成的账号封禁等后果,我们不再另行解释说明!
若确因手头拮据但迫切需要学习本课程的同学(在校生),请联系作者微信:pump7b3并说明情况,我们将为您提供爱心方案。


关于课程有任何疑问联系微信:pump7b3
利用最近的时间搞了一套CFturbo旋转机械离心泵设计的培训课程,主要内容是离心泵水力设计知识点总结、CFturbo软件使用以及二者的结合,通过解读软件中按钮、图表、辅助数据等来穿插讲解水力设计的关键知识点,做到了既能学会软件的使用又能掌握软件背后的流体力学知识。一套录制下来发现CFturbo越来越香了,后续可能要多在这个软件上下功夫了!
本课程采用CFturbo2022R1版本录制!
目前规划的内容大概12讲,预期课程总时长600分钟。视频2K录制,转码后1080P帧率,保证足够清晰。
课程时长如下:
| 章节 | 主题 | 时长 |
| 第一章:离心泵水力设计 | ||
| 第1讲 | 课程介绍及Cfturbo流程简介 | 10min |
| 第2讲 | 参数确定、类型选择、主要尺寸计算 | 40min |
| 第3讲 | 子午面的设计 | 50min |
| 第4讲 | 叶片角度设计 | 35min |
| 第5讲 | 保角变换法叶片型线设计 | 35min |
| 第6讲 | 叶片加厚及进出口修圆 | 22min |
| 第7讲 | 叶轮水力设计软件实操 | 65min |
| 第二章:Cfturbo蜗壳水力设计 | ||
| 第8讲 | 蜗壳设计理论及断面面积计算 | 46min |
| 第9讲 | 蜗壳扩散段及隔舍设计及总结 | 26min |
| 第10讲 | Cfturbo蜗壳水力设计软件实操 | 14min |
| 第三章:Cfturbo联合参数化CFD计算 | ||
| 第11讲 | Cfturbo前处理 | 32min |
| 第12讲 | Cfturbo联合Pumplinx仿真模拟 | 50min |
| 第13讲 | Cfturbo联合Ansys CFX参数化仿真模拟 | 63min |
| 第四章:逆向专题 | ||
| 第14讲 | 杰魔Geomagic逆向轴流泵叶轮软件实操 | 41min |
| 第15讲 | Cfturbo逆向轴流泵叶轮 | 11min |
| 第16讲 | Cfturbo逆向诱导轮 | 9min |
| 第17讲 | Cfturbo逆向离心泵叶轮 | 3min |
| 第18讲 | Cfturbo逆向大小叶片压缩机叶轮 | 5min |
| 第五章:加餐内容 | ||
| 第19讲 | CFturbo参数化详解及补充 | 91min |
| 第20讲 | CFturbo流体域处理及固体域的设计和导出 | 28min |
| 第21讲 | CFturbo联合Ansys Fluent参数化仿真模拟 | 55min |
当前总时长:760min(合计12.5小时) | ||
泵的设计尤其是水力设计,一直是采用二维设计的方法,根据传统的经验公式或者设计方法先绘制出二维设计图,这里对工程师的设计能力会有一定的要求,比较吃经验,一个经典的设计问题就是蜗壳的隔舍,可能我们在水力设计图中只是一个简单的圆角,但是在模具厂建模时确有多种建模方法,这些方法的差异将直接导致泵体喉部面积的改变,从而间接影响了泵的性能!
传统的设计方法还有个缺点是设计工程师如果不懂三维建模,在结构及形状的设计上就会想象不来,这也难以避免,尤其是对于偏心设计的蜗壳断面,在喉部位置的设计确实会存在过渡不光滑的问题。
以上这些问题究其原因,一方面是需要经验非常丰富的工程师来设计,另一方面也是因为没有可视化的设计工具,所以我们给大家推荐一款可视化的泵水力设计软件:CFturbo。

一、软件简介
CFturbo是一款由国外公司开发的旋转机械可视化水力设计软件,软件本身提供了大量的经验函数,可以根据我们的设计需要快速设计出优秀的水力模型,并且由于是参数化设计,所以设计完成后可以直接生成三维模型,方便我们快速进行CFD仿真模拟计算,从设计到仿真形成一个高效、快捷的闭环。
尽管这是一款优秀的水力设计软件,但是由于是国外开发的所以软件界面为全英文,对于初学者来说会有一定的难度,且相关的学习资料少之又少!这也是我们推出本套培训课程的主要目的!
二、课程简介
本套课程以CFturbo软件为基础,涵盖了水力设计基础理论、离心泵叶轮水力设计、离心泵压水室水力设计、轴流泵水力设计、CFD仿真模拟、参数化计算等内容。将水力设计知识点与软件操作相结合,通过解读软件中图表、按钮、辅助数据等来穿插讲解水力设计的关键知识点,做到了既能学会软件操作又能掌握软件背后的流体力学知识,是独家原创的CFturbo优秀课程。
课程中用到的软件及版本如下:
Ansys/CFX:2021R1 CFturbo:2022.1 Pumplinx:4.6.0 Geomagic Design X:2016
其中CFturbo用于设计水力部分,Ansys和Pumplinx用来做CFD仿真模拟以及参数化计算部分,Geomagic用来做逆向设计!
课程试看
三、课程大纲
课程内容主要从离心泵和轴流泵展开,属于最常见的两种泵类型。
具体可见下方大纲所示:

四、课程特色
我们推出的这套课程主要有以下特色:
4.1 讲解精细
我们从软件中每一个会用到的设置项入手去解读:对于水力设计中的知识点,我们尽可能做了解读,小到每一个角度的定义及选取,大到水力设计的经验用法,尽力做到让我们的课程丰富饱满,让大家能有更多的收获!设计软件的学习不仅仅是按钮点点点,更重要的是明白软件与理论之间的结合,让水力设计结果能够体现我们真正的水平。
4.2 全流程
从水力设计到三维建模,从网格划分到CFD计算,从参数化计算到后处理,除此以外本套课程还涵盖了逆向设计的重点内容。逆向设计是现在比较流行的设计方法,可以无缝应用于对已有模型及水力的优化当中去。通过本套课程的学习可以快速掌握以上这些能力。
4.3 中文解读,降低软件学习成本
我们知道软件是全英文的,可能对一些厂内工程师学习有一定难度,所以本套课程旨在降低英语基础薄弱的工程师及学员学习CFturbo的难度,快速入门。
4.4 视频清晰度俱佳
在官网发布的本套视频采用2K分辨率录制,压制后依然能保持足够的清晰度,对比其他平台我们有相对的优势!视频理当看得清、看得舒服,这是我们一贯的理念。

五、适用人群
- 离心泵工程师
- 涉及流体机械专业的学生
- 在厂工程师(英语困难户)
- 离心泵行业从业者
- CFturbo研究及学习离心泵设计人员
六、课程预期教学目标
本套内容讲解很详细、全面,从细小知识点抓起,软件、分析两手抓:
- 理清离心泵设计流程
- 理解并掌握离心泵设计参数,了解概念背后的深意
- 熟练掌握CFturbo界面各按钮、图表、选择等的含义、用法
- 理论 软件加持,助你CFturbo入门到精通的同时流体力学的知识也不断进步
- 掌握如何将理论知识融入软件设计中
- 即便软件是英文界面也难不到你
- 举一反三,学的是CFturbo设计流程,会的是利用各种途径(包括但不限于PCAD、手工绘图等)设计离心泵
- 根据流体力学知识掌握如何评判水力设计的好坏
- 学会逆向设计基本既能
- 掌握离心泵仿真模拟CFD的全流程
- 掌握参数化计算
七、课程列表
目前课程已经更新至第19讲,大部分内容已更新完成,累计课程时长为560分钟,具体内容可见下图所示:

八、课程主要内容展示
本套课程准备了相当完备的PPT来讲课,仅叶轮水力设计部分就有120页之多,可见我们对本课程的重视程度以及课程的精细程度。
8.1 叶轮水力设计部分展示








8.2 蜗壳设计部分展示




8.3 CFturbo设计过程部分展示






8.4 CFD模拟及参数化求解展示



8.5 Pumplinx仿真模拟部分展示

8.6 Geomagic逆向设计部分展示






8.7 后处理部分展示




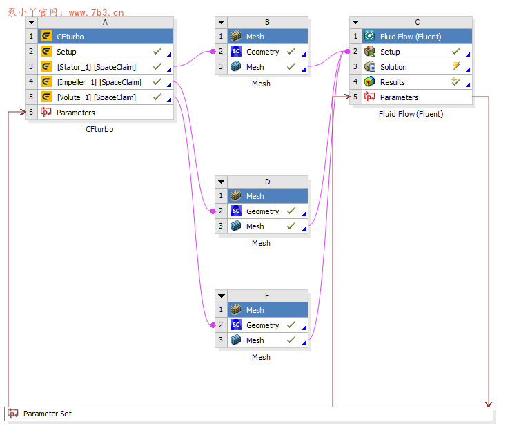
8.8 联合Fluent参数化仿真


九、课程售价及优惠折扣
~~~~目前课程售价:659元~~~~
折扣优惠:网站会员及学生可享受9折优惠!二者不可叠加使用!
参与优惠活动的话直接在网站原价下单即可,下单后联系微信返现。
十、课程购买及开票事宜
10.1 课程购买平台
本套课程在我们的泵小丫官网(网址:www.7b3.cn)首发,在网站下单后可支持长期在线观看学习!

微信扫描下方二维码即可跳转课程学习及购买地址!

课程永久链接:https://www.7b3.cn/28491.html
(如果是微信端,点击下方阅读原文按钮也可跳转课程链接!)
除了泵小丫官网之外,大家也可以在知名CFD学习网站“仿真秀”搜索本课程了解学习。
10.2 课程发票开具
购买本课程后自助申请发票开具。(记得开具后及时报销奥!)链接如下:
电子发票样式如下:

注意:如需开具发票请提供课程购买记录。
10.3 隐藏福利
转发本文至朋友圈可联系作者微信pump7b3获取本课程精美学习笔记一份!
十一、常见问题解答
11.1 课程是否支持购买单独1节视频?
不支持,作为系列化课程,内容成体系;另外我们提供单独的章节不方便也不好定价!
11.2 课程提供哪些资料?
可提供全套源文件,包括.cft案例、Workbench源文件、.stl格式的逆向练习用源文件等;除此以外还有一份学员提供的精美学习笔记一份,一并奉上。但是要注意,我们不提供PPT文件。
11.3 购买课程后会有答疑吗?
是的,我们提供一对一的课程答疑服务,如有问题可添加微信:pump7b3咨询!我们的答疑时间是:
工作日:晚上7:00-11:00,在这个时间段都有时间
周天:全天都可以
11.4 是否可以指导设计项目
当然可以,根据需要可适当收取设计费用。
11.5 课程是否可以保价?
可以,本课程自5月份发布以来,随着内容的更新我们在上调价格,网站保价1年,1年内网站如有促销活动,可凭购买记录退还差价!(基本不会降价)
11.6 课程是否免费更新?
是的,下单后享有课程后续更新的所有内容,没有额外费用。
11.7 购买后是否可以分享给其他人学习?
不支持,网站会自动判断异地登录或者多人登录情况,一经发现账号将会封禁,所以请务必保护好自己的账号和密码,拒绝外借,珍惜自己的权益,尊重作者的劳动。
(后台可以监测异常登录用户)

11.8 对于课程中没有的内容,是否可以要求补充?
在课程的知识框架内,如有需要补充的内容,可联系作者微信:pump7b3友好协商补充事宜。另外如果发现课程中有错误的地方,也烦请指正。
11.9 课程销量及评价如何?
截至目前为止,这套视频没有收到任何差评,在官网播放量为50000次,在仿真秀播放量为18726次。
11.10 购买后不满意是否可以退款?
这套视频开启了部分试看,每个视频可以观看5-10分钟的预览视频,请在购买前先试看本课程,认为值得购买再下单,由于数字化产品不支持退款,所以请务必考虑清楚后再下单,避免造成不必要的麻烦!
十二、网站及作者介绍
泵小丫,90后青年攻城狮一枚,泵行业打工人。
于2020年创办流体机械垂直领域学习网站:泵小丫,网址:www.7b3.cn。
泵小丫以记录学习笔记、整理学习资料为主要目的,涉猎旋转机械设计、仿真、优化等内容,立足于行业小螺钉的位置,以自己走过的弯路指引未来的求知者。

经过3年发展,网站注册用户已接近4w人,每天有大量的流体人在网站学习。

除了分享知识外,我们也提供面向企业的设计服务,做企业和工程师之间的桥梁。


以上就是本套课程的所有内容!
声明:本站所有文章,如无特殊说明或标注,均为本站原创发布。任何个人或组织,在未征得本站同意时,禁止复制、盗用、采集、发布本站内容到任何网站、书籍等各类媒体平台。如若本站内容侵犯了原著者的合法权益,可联系我们进行处理,邮箱admin@7b3.cn。



Ansys optislang CFturbo 优化的课程在哪里呢,没有在网页上找到
9折优惠是付款的时候自动打折吗
请看第九条写的很清楚,符合优惠政策的网页正常下单后联系微信返现
这个旋转机械泵和离心泵有什么区别呀请问
没有区别哈,旋转机械是个统称,讲的还是离心泵
轴流泵的相关内容还会更新吗?
视频打不开了
联系微信pump7b3获取本课程哈
Ansys optislang CFturbo 优化,目前推荐哪个版本? 开心版的
我用的就是教程里的版本
怎么试看
添加微信pump7b3
讲一下风扇和透平设计吧
此视频教程 真的受益匪浅!不仅视频教程质量优秀,丫总更加给力!必须点赞支持!!!
轴流泵还会更新嘛?😁
会的,3月份更新😊
有什么优惠的办法买到吗?
可以先赞助我们成为赞助商再下单哈,有9折优惠
视频课讲的很不错,我一个半吊子都能搞懂
😂感谢支持
测试评论
不会有人解答吗?
这个可以看嘛
本课程需要付费后观看
建议先试看
对于这种工业离心泵的话,转速是根据电机额定转速选的,如果是那种非标设计的,就是转速可变的,这种依据什么来确认转速呢?一般来看,我们做的这种汽车电水泵,转速一般多集中在5000—7000rpm
CFX expressions里的表达式怎么限制其单位。比如Torque 正常是Nm,但做公式时,自己变成J。
直接少走弯路😊
你好,请问买了课程后提供的源文件在哪领?
微信pump7b3
PPT资料能发下吗
课程介绍中有说明哈:可提供全套源文件,包括.cft案例、Workbench源文件、.stl格式的逆向练习用源文件等;除此以外还有一份学员提供的精美学习笔记一份,一并奉上。但是要注意,我们不提供PPT文件
RSI报错,找不到原因。
视频有介绍
Flow outlet does not match next inlet.
设置正常,这个为什么啊
第12讲CFturbo联合Pumplix仿真模拟有问题请教:每个循环设置的参数不一样,网格划分会自动划分吗?网格数每个循环就变的不一样了,请问这样联合仿真出来的数据准确吗?
丫总啥时候更新轴流泵的内容啊😜
得到年底了,马上回家了要
如果想设计一个好的轴流泵的话,这个课程推荐吗,详细不详细呀
第12讲CFturbo联合Pumplix仿真模拟有问题请教: 1、如图显示单位是Pa,解说是m; 2、如何设置为流量出口监测
扬程的单位是m毫无疑问,监测的数值显示单位为pa也没问题,这里涉及到量纲转换的问题,在扬程公式中,我们密度和重力加速度的单位没有给,所以默认输出的单位是pa,具体可以查看下面这篇文章https://www.7b3.cn/26245.html
好的,谢谢!
进口给压力是因为在一般泵工况中,进口压力是个已知量,很多泵型进口为常压,所以采用压力入口边界,那么自然出口就需要给定流量了
轴流泵会更新吗,还是已经完结了
没完结
请问,丫总的这软件教学质量咋样,推荐购买吗?感觉网上好像没有其他分享设计经验的CFturbo教学视频。
仿真秀精品课程,可试听😂
CFX联合仿真里,参数化设计后从哪里看结果?
下一讲我来说明一下
丫总大概啥时候更新下一期?
下一期有什么期待的内容?目前大部分都更新完了,我自然得休息休息哈哈😊
请问永久会员可以看这个视频嘛?
不可以,但是有9折优惠
是的