新版本更新10天了,一直没试用,今天测试了一下联合Workbench参数化的功能,发现了一点小改动,正常使用还是有影响的。
先来说说参数化这块软件更新的几个小点:
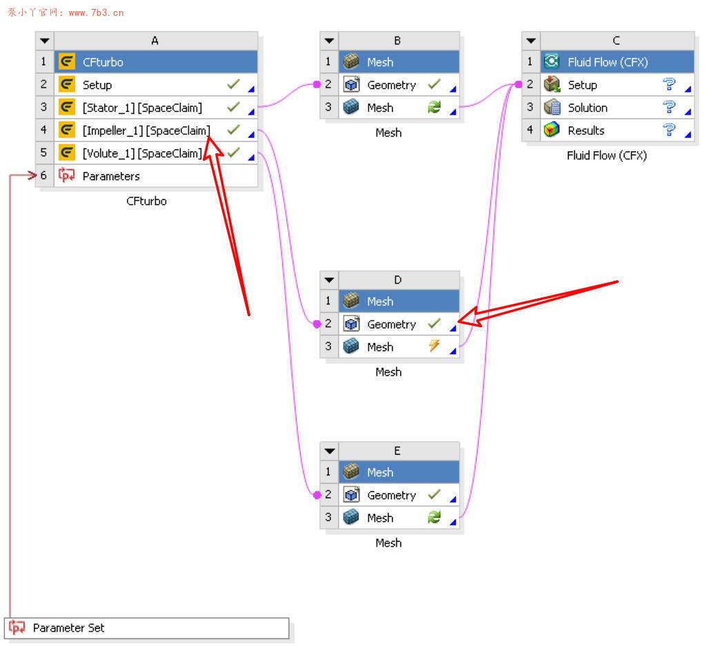
1.模型导出至Workbench接口增加了Ansys meshing和DM
原来我用的2021.1版本中只有SCDM和TurboGrid两个选项,新版本新增了Ansys meshing和DM,然而并没有什么区别,不论你选SCDM、DM或是Ansys meshing任意一种,都可以导出模型,所以个人觉得搁这儿区分导出接口没有啥实际意义。

2.模型导出取消了流体域的Part定义
原来低版本会自动对流体域进行命名,现在没有了,这导致如果我们需要对某个模型或者其中一个模型给定体网格尺寸,变得很难搞。单独模型比如叶轮或者进水段都还行,只需要定义全局网格尺寸就行,但是对于装配体来说,在参数化流程里不能直接选取几何体来定义尺寸,因为模型更新后ID变了,这个尺寸定义的几何体检索不到就会报错,所以我们只能靠Name来定义,不管模型怎么变,Name是不会发生变化的。

3.新版本和Workbench兼容性貌似不太好
CFturbo2023是可以与Workbench联合的,这毋庸置疑,但是变得不智能了,举一个例子
对于CFturbo2022.1版本,当我在将流程更新到mesh模块后,直接更新Geometry模块,图标将自动变成SCDM的图标,尽管此时右键Geometry模块打不开SCDM,是灰色的,但是我们进入Ansys mesh模块后模型的边界命名是已经导入且被mesh识别了的。


对于CFturbo2023.2版本,同样的操作,我们更新Geometry模块后,图标并没有自动变成SCDM,如下图所示:

并且如果此时我们直接打开mesh模块,里边是没有边界命名的,模型虽然导进来了,但是name没过来或者说没被mesh识别到,如下图所示:

那么好了,为了解决这个名称无法识别的问题,我们需要在Workbench界面,先右键Geometry模块用SCDM打开一次模型,里边就能看到正确的命名。然后再关闭SCDM,接着再重新打开mesh模块,就可以了,能识别到name了。

进mesh模块会提醒需要更新模型,确认即可


总结
以上就是我发现的CFturbo新版本在参数化流程中的一些小变化,从软件实用简单的方面来说,我可能更推荐大家使用低版本的CFturbo,比如2022版,当然我们也写过关于CFturbo模型叶轮后出口角会发生较大的差异,此前还在期待新版本是否会解决这个问题,还没测试。
关于上述第3点的问题,应该是个bug,在输出时不论选择SCDM还是DM都不能直接被mesh识别边界名称。





有安装包吗