这是一些很重要且基础常规的基本操作,最近在工作中遇到了,抓紧记在小本本上!
- 云图中关闭网格显示
我们在截图的时候如果网格过密,会导致云图中颜色不太看得清,如下图所示:

这个时候我们不要让网格显示出来就行了,在Result菜单栏下的Display项中Edges选择显示模式,具体有4种显示方式,切换到第一种就好了


- 如何查看任意位置的参数
这个参数泛指形变、温度、位移等等后处理中可能出现的数值!
比如在这个静力学结果中我不仅要看叶轮的变形量,还要看不同轴段上的数值,就可以使用这个功能了,具体的工具是:Probe按钮,能够起到探针的作用。

指哪里显示哪里,妈妈再也不用担心我的CAE!
- 导出云图
截图方便但是因为截图工具的不同可能导致图片不清晰,使用workbench自带的导出功能方便且选择多。
将云图放置到合适的位置后点击菜单栏的Images就可以选择输出图片了

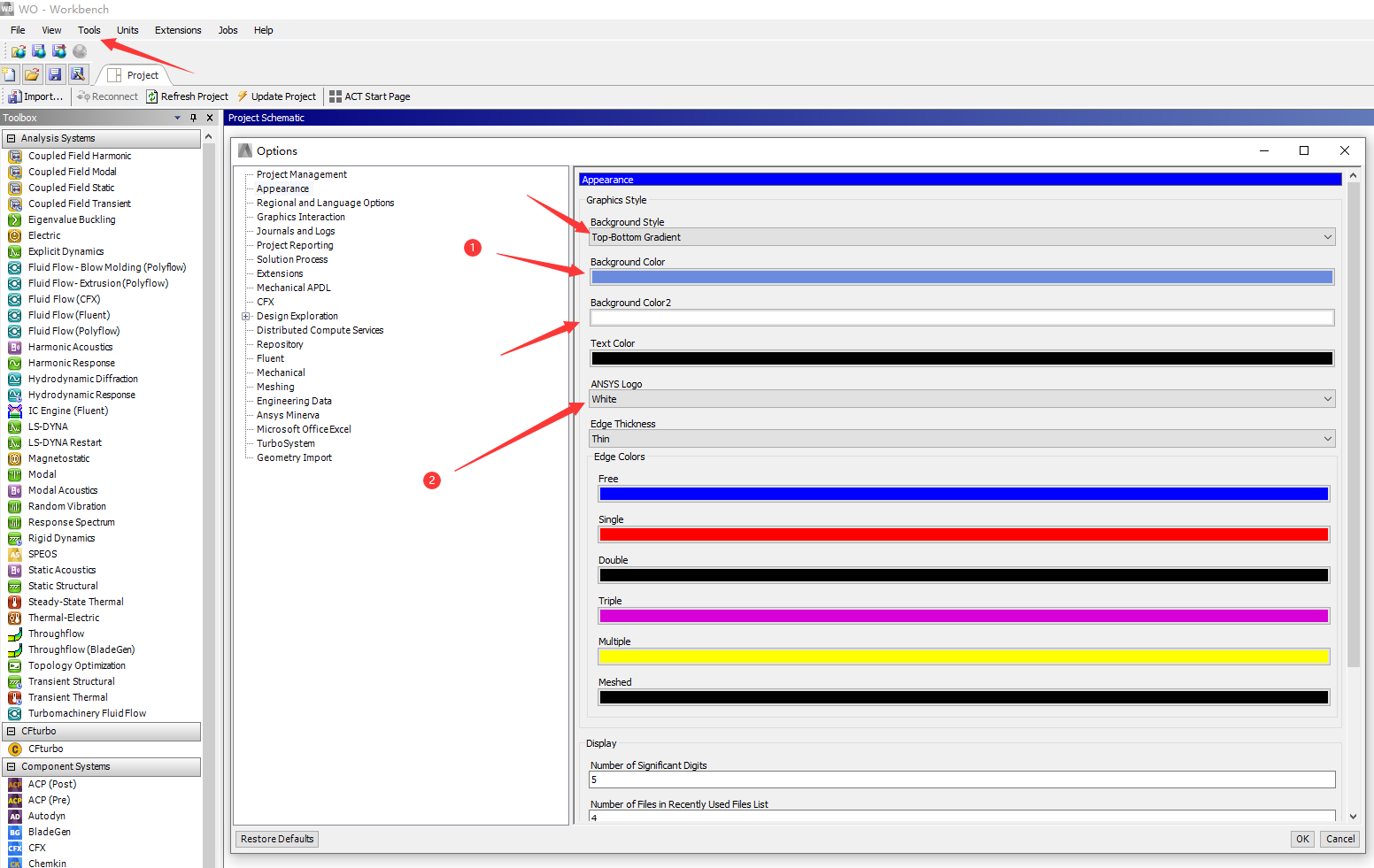
- 修改背景颜色及关闭Logo显示
默认的蓝色背景搭配你的云图不好看?改!默认显示的logo影响发文章?关!
在workbench主界面左上角的Tools中点击Options选项,然后如下图位置修改!

只能想起这么多了,先记下来!

